Konfigurieren Sie den internen Netzwerkverkehr mit dem VMware vSphere Distributed Switch im Promiscuous-Modus, um dem Virtual Network Sensor die Überwachung von Daten zu ermöglichen.
WichtigDie folgenden Anweisungen sind ab Juli 2023 gültig.
|
Prozedur
- Deaktivieren Sie Ihren virtuellen Netzwerksensor.
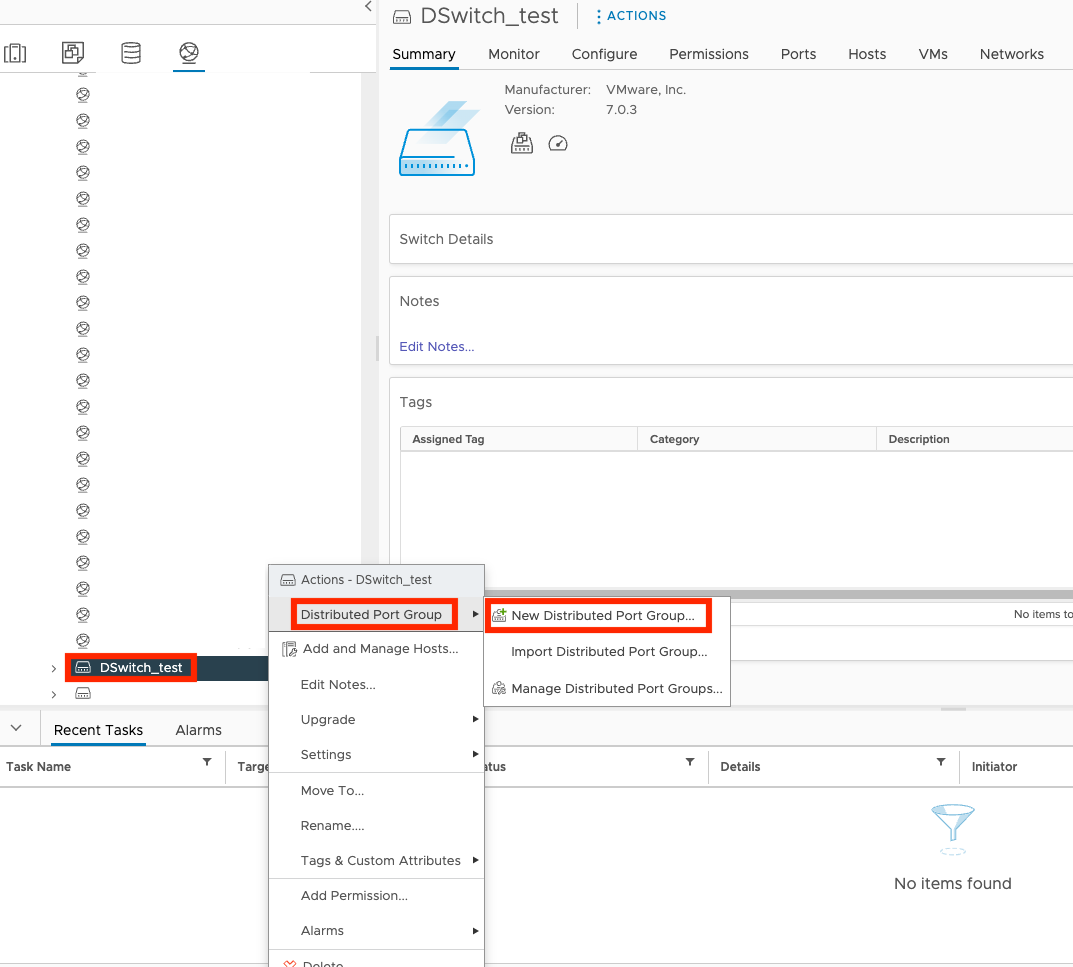
- Klicken Sie in der VMware vCenter-Konsole auf die Registerkarte
. - Klicken Sie mit der rechten Maustaste auf den Namen Ihres Switches und wählen Sie
dann Distributed Port Group und New Distributed Port Group aus.

- Geben Sie auf dem Bildschirm Name and location den Gruppennamen und den Standort an und klicken Sie auf NEXT.

- Im Bildschirm Einstellungen konfigurieren die Standardeinstellungen anzeigen und auf NEXT klicken.

- Überprüfen Sie im Bildschirm Ready to complete die Einstellungen, und klicken Sie auf FINISH.

- Klicken Sie auf den Namen Ihres Schalters.
- Klicken Sie auf die Registerkarte Networks, klicken Sie mit der rechten Maustaste auf Ihren Gruppennamen, und wählen Sie Edit Settings... aus.

- Klicken Sie auf Sicherheit, wählen Sie Annehmen für den Promiscuous-Modus aus und klicken Sie auf OK.

- Klicken Sie auf die Registerkarte
und dann auf den Namen Ihrer virtuellen Maschine.
- Klicken Sie auf
. - Klicken Sie auf dem Bildschirm Edit Settings auf Network adapter 2 und wählen Sie Durchsuchen... aus.

- Klicken Sie auf den Namen Ihrer Portgruppe und dann auf OK.

- Klicken Sie auf OK.
- Aktivieren Sie Ihren virtuellen Netzwerksensor.Nachdem Sie Ihre Netzwerkeinstellungen konfiguriert haben, greifen Sie auf die Konsole des Virtual Network Sensors zu und verwenden Sie den Befehl
show traffic, um zu überprüfen, ob der Virtual Network Sensor Datenverkehr empfängt. Für weitere Informationen zur Fehlerbehebung siehe Virtual Network Sensor FAQ und CLI-Befehle für virtuellen Netzwerksensor.
