Konfigurieren Sie den internen Netzwerkverkehr mit dem VMware vSphere Distributed Switch unter Verwendung von SPAN, um dem Virtual Network Sensor die Überwachung von Daten zu ermöglichen.
WichtigDie folgenden Anweisungen sind ab Juli 2023 gültig.
|
Prozedur
- Deaktivieren Sie Ihren virtuellen Netzwerksensor.
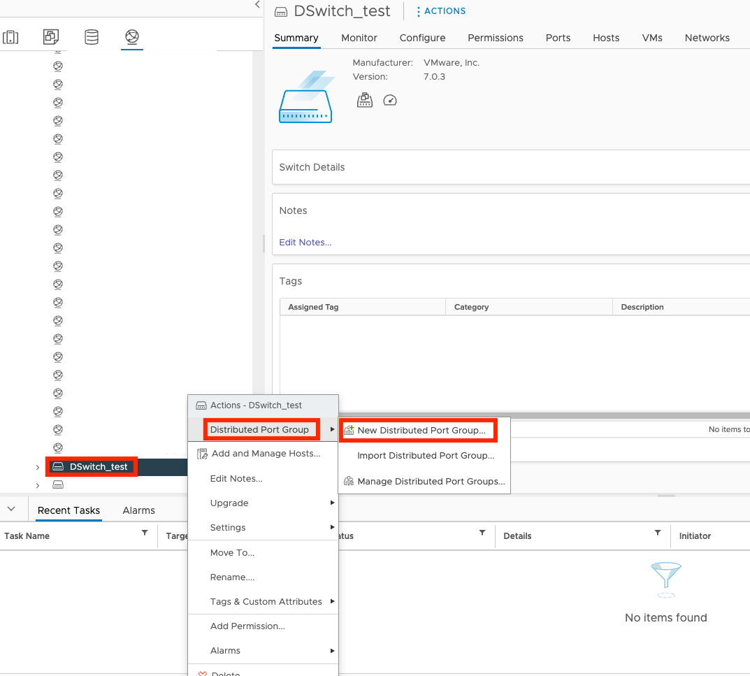
- Klicken Sie in der VMware vCenter-Konsole auf die Registerkarte
. - Klicken Sie mit der rechten Maustaste auf den Namen Ihres Switches und wählen Sie
dann Distributed Port Group und New Distributed Port Group aus.

- Geben Sie auf dem Bildschirm Name and location den Gruppennamen und den Standort an und klicken Sie auf NEXT.

- Sehen Sie sich im Bildschirm Einstellungen konfigurieren die Standardeinstellungen an, und klicken Sie auf NEXT.

- Überprüfen Sie im Bildschirm Ready to complete die Einstellungen, und klicken Sie auf FINISH.

- Klicken Sie auf die Registerkarte
und dann auf den Namen Ihrer virtuellen Maschine.
- Klicken Sie auf
. - Klicken Sie auf dem Bildschirm Edit Settings auf Network adapter 2 und wählen Sie Durchsuchen... aus.

- Klicken Sie auf den Namen Ihrer Portgruppe und dann auf OK.

- Klicken Sie auf OK.
- Klicken Sie auf die Registerkarte
und dann auf den Namen Ihres Switches.
- Klicken Sie auf Konfigurieren, klicken Sie auf Port Mirroring und dann auf NEW...
- Wählen Sie im Fenster Select session type Distributed Port Mirroring aus und klicken Sie auf NEXT.

- Auf dem Bildschirm Edit properties wählen Sie den Status Aktiviert aus und klicken Sie auf NEXT.

- Wählen Sie auf dem Select sources-Bildschirm den Port aus, den Sie überwachen möchten.

- Wählen Sie auf dem Select destinations-Bildschirm den Netzwerkverkehr-Zielport aus, den Sie gerade erstellt haben, und klicken
Sie auf NEXT.

- Überprüfen Sie im Bildschirm Ready to complete die Einstellungen, und klicken Sie auf FINISH.

- Aktivieren Sie Ihren virtuellen Netzwerksensor.Nachdem Sie Ihre Netzwerkeinstellungen konfiguriert haben, greifen Sie auf die Konsole des Virtual Network Sensors zu und verwenden Sie den Befehl
show traffic, um zu überprüfen, ob der Virtual Network Sensor Datenverkehr empfängt. Für weitere Informationen zur Fehlerbehebung siehe Virtual Network Sensor FAQ und CLI-Befehle für virtuellen Netzwerksensor.
