Configure internal network traffic with the VMware vSphere Distributed Switch using SPAN to allow Virtual Network Sensor to monitor data.
ImportantThe following instructions are valid as of July 2023.
|
Procedure
- Turn off your Virtual Network Sensor.
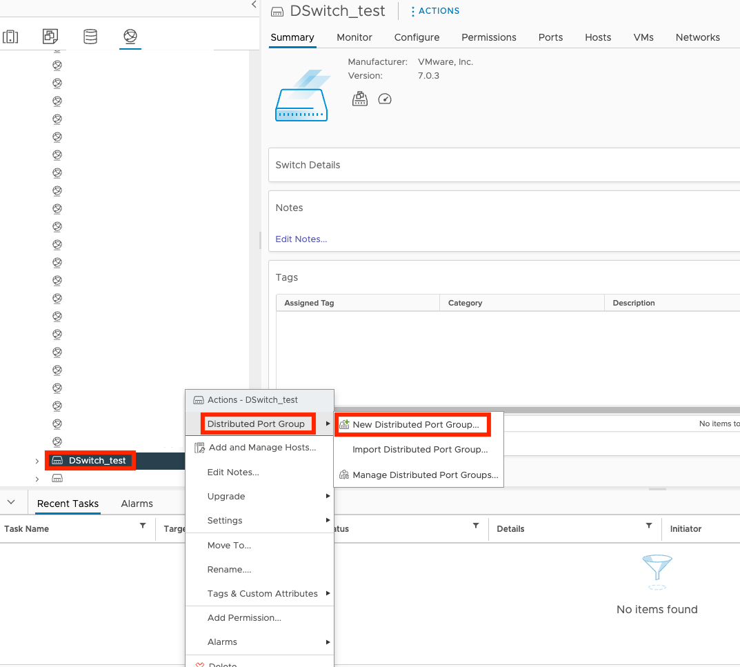
- On the VMware vCenter console, click the
tab. - Right-click the name of your switch, and then select Distributed
Port Group and New Distributed Port
Group.

- On the Name and location screen, specify the port group
name and location and click NEXT.

- On the Configure settings screen, view the default
settings and click NEXT.

- On the Ready to complete screen, review the settings and
click FINISH.

- Click the
tab and then click the name
of your virtual machine.
- Click
. - On the Edit Settings screen, click Network
adapter 2 and select Browse....

- Click the name of your port group and click OK.

- Click OK.
- Click the
tab and then click the name
of your switch.
- Click Configure, click Port Mirroring, and then click NEW...
- On the Select session type screen, select
Distributed Port Mirroring and click
NEXT.

- On the Edit properties screen, select
Enabled for the status, and click
NEXT.

- On the Select sources screen, select the port you want
to be monitored.

- On the Select destinations screen, select the network
traffic destination port that you just created and click
NEXT.

- On the Ready to complete screen, review the settings and
click FINISH.

- Turn on your Virtual Network Sensor.After configuring your network settings, access the Virtual Network Sensor console and use the command
show trafficto verify the Virtual Network Sensor is receiving traffic. For more information about troubleshooting, see Virtual Network Sensor FAQ and Virtual Network Sensor CLI commands.
