使用混雜模式配置 VMware vSphere 分佈式交換機的內部網路流量,以允許虛擬網路感測器監控資料防護。
重要以下指示自 2023 年 7 月起有效。
|
步驟
- 關閉您的虛擬網路感測器。
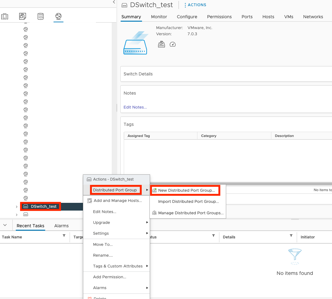
- 在 VMware vCenter 主控台上,點選
標籤。 - 右鍵點選您的交換器名稱,然後選擇Distributed Port Group和New Distributed Port Group。

- 在Name and location畫面上,指定埠群組名稱和位置資訊,然後點選NEXT。

- 在Configure settings畫面上,查看預設設定並點選NEXT。

- 在Ready to complete畫面上,檢查設定並點選FINISH。

- 點選您交換器的名稱。
- 點選Networks標籤,右鍵點選您的群組名稱,然後選擇Edit Settings...。

- 點選安全,選擇接受以啟用混雜模式,然後點選確定。

- 點選
標籤,然後點選您虛擬機器的名稱。
- 點選
. - 在Edit Settings畫面上,點選Network adapter 2並選擇Browse...。

- 點選您的埠群組名稱,然後點選確定。

- 點選確定。
- 開啟您的虛擬網路感測器。在配置您的網路設定後,請訪問虛擬網路感測器控制台,並使用命令
show traffic來驗證虛擬網路感測器是否正在接收流量。欲了解更多疑難排解的資訊,請參閱 虛擬網路感測器常見問題 和 虛擬網路感測器 CLI 命令。
