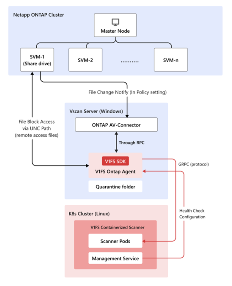
TrendAI Vision One™ Dateisicherheits-Container-Scanner kann in Verbindung mit NetApps ONTAP verwendet
werden, um Dateien zu durchsuchen, die RPC-basierte Protokolle verwenden.

Voraussetzungen
Sie benötigen Folgendes:
-
Funktionierender ONTAP-Cluster mit konfigurierten SVMs.
-
Windows Vscan-Server.
-
Kubernetes-Cluster mit dem Scanner-Dienst. Stellen Sie sicher, dass die Ontapp-Agent-Verwaltung mit dem entsprechenden Feature-Flag aktiviert ist. Für weitere Informationen siehe Einen containerisierten Scanner bereitstellen.
-
Netzwerkverbindung zwischen allen Komponenten.
NetApp ONTAP konfigurieren
Prozedur
- Aktivieren Sie Vscan in der ONTAP-Verwaltungskonsole:
- Erstellen Sie den Scanner-Pool:
vserver vscan scanner-pool create -vserver <svm_name> -scanner-pool <pool_name> -hostnames <vscan_server_hostname> -privileged-users <domain\user>
Weitere Informationen finden Sie unter vserver vscan scanner-pool create. - Wenden Sie eine Richtlinie auf den Scanner-Pool an:
vserver vscan scanner-pool apply-policy -vserver <svm_name> -scanner-pool <pool_name> -scanner-policy primary
Weitere Informationen finden Sie unter vserver vscan scanner-pool apply-policy. - Vscan auf dem SVM aktivieren:
vserver vscan enable -vserver <svm_name>
- Erstellen Sie den Scanner-Pool:
- Installieren Sie den NetApp ONTAP AV-Connector:
- Laden Sie den NetApp ONTAP AV-Connector von der NetApp-Website herunter.
- Installieren Sie den Connector auf Ihrem Windows Vscan-Server.
- Konfigurieren Sie den Connector mit:
- ONTAP Management LIF oder Daten-LIF (SVMs) IP-Adresse
- Geeignete Anmeldedaten für den Zugriff auf ONTAP
Konfigurieren Sie den containerisierten Scanner für die Unterstützung des ONTAP-Agenten
:
Prozedur
- Aktivieren Sie das ontap-agent-Plugin für den Management Service mit der
values.yaml-Datei.visiononeFilesecurity: management: plugins: - name: ontap-agent enabled: true configMapName: ontap-agent-config securitySecretName: ontap-agent-security jwtSecretName: ontap-agent-jwt - Konfigurieren Sie Ihren Datenbankspeicher.
-
Das Diagramm kann den Management Service mit oder ohne die gebündelte PostgreSQL-Datenbank ausführen:
-
Standard (
dbEnabled: false) – keine PostgreSQL-Objekte (StatefulSet, PVC, Service, Secret, StorageClass) werden erstellt. Verwenden Sie dies nur für zustandslose Tests oder wenn ein anderes Team eine Datenbank außerhalb dieses Charts bereitstellt und verbindet -
Eingebettete Datenbank (
dbEnabled: true) – Helm stellt das PostgreSQL StatefulSet bereit, macht es über einen internenClusterIPDienst zugänglich und stellt Ihnen persistenten Speicher zur Verfügung.
-
-
EKS-Cluster verfügen normalerweise bereits über eine EBS-gestützte StorageClass wie
gp3. Nutzen Sie diese, indem Sie die mitgelieferte hostPath StorageClass deaktivieren und das PVC aufgp3verweisenvisiononeFilesecurity: management: dbEnabled: true databaseContainer: storageClass: create: false # reuse an existing EBS StorageClass persistence: storageClassName: gp3 # any EBS-backed StorageClass name works size: 100GiWobei gilt:databaseContainer.storageClass.create: falseüberspringt die Erstellung einer neuen StorageClass. Es wird eine bestehende StorageClass (EBS gp3, NFS, Ceph, etc.) verwendet, die durchdatabaseContainer.persistence.storageClassNamereferenziert wird. -
Um AWS EBS für Ihre Speicherung zu verwenden, müssen Sie sicherstellen, dass:
-
AWS EBS CSI-Treiber ist installiert und nicht infiziert (
kubectl get storageclasszeigt einenebs.csi.aws.comProvisioner) -
IAM-Rolle für den CSI-Treiber hat die standardmäßigen EBS-Berechtigungen
-
Der gewünschte StorageClass (
gp3,gp2usw.) existiert bereits; bei Bedarf erstellen -
Namespace hat die Berechtigung, PVCs/PVs zu erstellenWeitere Informationen finden Sie im AWS EKS Storage Setup Guide.
-
-
- Den Scanner-Dienst und den Verwaltungsdienst mit Ingress bereitstellen (zum Beispiel
AWS EKS-Bereitstellung)
- Konfigurieren Sie den gemeinsamen Host (Empfohlen):Die Scanner- und Verwaltungsdienste können denselben Hostnamen verwenden, um Infrastrukturkosten zu senken und die DNS-Verwaltung zu vereinfachen. Beim Teilen eines Hosts:
-
Der Scanner-Dienst verarbeitet den gesamten Datenverkehr zum Stammverzeichnis (
/) -
Der Verwaltungsdienst bearbeitet WebSocket-Verkehr zum
/ontap-Pfad -
Der Ingress-Controller priorisiert den längeren
/ontap-Pfad beim Routen von Anfragen

Hinweis
Die Hauptanforderungen für den gemeinsamen Host sind:-
Beide Ingresses müssen dieselbe
group.name-Annotation (AWS ALB) verwenden, um einen einzelnen Load Balancer zu teilen -
Der Verwaltungsdienst muss
backend-protocol: HTTP1(nicht HTTP2) für die Kompatibilität mit WebSocket-Upgrades verwenden
-
- Bearbeiten Sie die
values.yaml-Datei für den Scanner-Dienst:scanner: ... ingress: enabled: true className: "alb" annotations: "alb.ingress.kubernetes.io/backend-protocol-version": "GRPC" "alb.ingress.kubernetes.io/group.name": "<lb-group-name>" "alb.ingress.kubernetes.io/scheme": "internet-facing" "alb.ingress.kubernetes.io/certificate-arn": "<certificate-arn>" "alb.ingress.kubernetes.io/target-type": "ip" hosts: - host: "<custom-domain-name>" paths: - path: / pathType: Prefix tls: [] - Bearbeiten Sie die
values.yaml-Datei für den Management-Dienst:managementService: ingress: enabled: true className: "alb" annotations: "alb.ingress.kubernetes.io/backend-protocol-version": "HTTP1" "alb.ingress.kubernetes.io/group.name": "<lb-group-name>" "alb.ingress.kubernetes.io/scheme": "internet-facing" "alb.ingress.kubernetes.io/certificate-arn": "<certificate-arn>" "alb.ingress.kubernetes.io/target-type": "ip" hosts: - host: "<custom-domain-name>" paths: - path: /ontap pathType: Prefix tls: [] - Aktualisieren Sie mit der angepassten values.yml-Datei.
helm upgrade my-release visionone-filesecurity/visionone-filesecurity -f values.yaml -n visionone-filesecurity
- Konfigurieren Sie das DNS über Route53:
-
Überprüfen Sie den ALB-DNS-Namen:
kubectl get ingress -n visionone-filesecurity
-
Erstellen Sie einen neuen Datensatz:
- Name: <custom-domain-name>
- Typ: A (Alias) für ALB
- Wert/Ziel: Der ALB-DNS-Name
-
- Testen Sie den Endpunkt für Scanner-Dienst und Verwaltungsdienst auf dem Vscan-Server
- Für den Verwaltungsdienst:
-
Verwenden Sie websocat, um den Websocket zu testen (erwartete Fehlermeldung für unbefugt(401), da wir die Verbindung ohne Auth-Token testen)
websocat --exit-on-eof wss://<custom-domain-name>/ontap
-
- Verwenden Sie TMFS-CLI, um den Scan zu testen (Sie benötigen keinen API-Schlüssel, um mit dem Container-Scanner zu scannen.)
- Für den Verwaltungsdienst:
- Konfigurieren Sie den gemeinsamen Host (Empfohlen):
- Generieren Sie das Onboarding-Token für den Ontapp-Agenten im Management Service:
- Greifen Sie auf den Verwaltungsdienst innerhalb Ihres containerisierten Scanner-Kubernetes-Clusters
zu.
kubectl exec -it <management service pod> -n <namespace> -- bash
- Erstellen Sie einen Agenten-Slot für den Ontapp-Agenten:
clish agent create --name <agent-name>
- Generieren Sie ein Onboarding-Token für die Ontapp-Agent-Authentifizierung.
clish agent onboarding-token issue --instance <agent-name>
- Greifen Sie auf den Verwaltungsdienst innerhalb Ihres containerisierten Scanner-Kubernetes-Clusters
zu.
- Ontapp-Agent installieren:
- Laden Sie das Ontapp Agent-Installationsprogramm (msi) herunter.
- Auf dem Windows Vscan-Server installieren.
- Konfigurieren Sie den Ontapp-Agenten mit:
-
Generiertes Onboarding-Token
-
Scanner-Dienst-Endpunkt
-
Endpunkt des Verwaltungsdienstes
-
- Konfigurieren Sie den Ontapp-Agenten mit dem Management-Service:
- Greifen Sie auf den Verwaltungsdienst innerhalb Ihres containerisierten Scanner-Kubernetes-Clusters zu.
- Überprüfen Sie den Verbindungsstatus des Agents:
clish agent show --instance <agent-name>
- Konfigurieren Sie die privilegierten Benutzeranmeldedaten (Benutzername/Passwort)
für den Ontapp-Agenten.
clish agent credential modify --instance <agent-name>
Überprüfen Sie die Bereitstellung
Prozedur
- Den Vscan Status auf der ONTAP Management-Konsole überprüfen:
vserver vscan connection-status show-all - Überprüfen Sie die Verbindung des Ontapp-Agenten im Management Service
- Testen Sie die Dateiprüfung, indem Sie Testdateien mit EICAR-Signaturen erstellen, um zu überprüfen, ob sie gesperrt werden.
Bereitstellungs-FAQ
What do I do if the agent connection state shows Disconnected(N) on Management Service
CLI ?
Fehlerbehebung
-
Überprüfen Sie die Netzwerkverbindung - Stellen Sie sicher, dass der Vscan-Server den Management Service im Containerized Scanner-Cluster erreichen kann
-
Agent-Protokolle überprüfen - Wenn die Netzwerkverbindung stabil ist, überprüfen Sie die Agent-Protokolle im Windows-Ereignisprotokoll für zusätzliche Fehlerbehebungsinformationen
-
Unterbrechung während der Agenteninstallation:
-
Durchsuchen Sie die Protokolle nach
Failed to connect using onboard tokenund überprüfen Sie die Fehlermeldung -
Wenn der Fehler auf ein abgelaufenes Token hinweist, stellen Sie ein neues Onboarding-Token aus und installieren Sie den Agenten neu
-
-
Trennung nach dem Ausführen des Agenten:
-
Durchsuchen Sie die Protokolle nach
Failed to connect using device tokenund überprüfen Sie die Fehlermeldung -
Wenn der Fehler auf ein abgelaufenes Token hinweist, fahren Sie mit der erneuten Registrierung des Agenten fort (siehe unten)
-
How do I re-onboard an agent?
-
Beenden Sie den Ontap-Agent-Dienst (v1fs-ontap-agent) auf dem Vscan-Server
-
Setzen Sie den Agenten erneut ein und stellen Sie ein neues Onboarding-Token über die Management Service CLI aus:
clish agent re-onboard --instance <agent-name> -
Ändern Sie die
config.yaml-Datei im Installationsordner des Ontap-Agenten (Standard:C:\Program Files\v1fs-ontap-agent\) -
Entfernen Sie den Schlüssel device_token und seinen Wert
-
Fügen Sie den Schlüssel onboarding_token mit dem neu ausgestellten Token hinzu:
onboarding_token: eyJh...... -
Starten Sie den Ontap-Agentendienst (v1fs-ontap-agent)
-
Überprüfen Sie den Verbindungsstatus des Agenten mithilfe der Management Service CLI
-
Nachdem der Agent erfolgreich verbunden ist, geben Sie die Anmeldedaten erneut ein mit:
clish agent credential modify --instance <agent-name>
