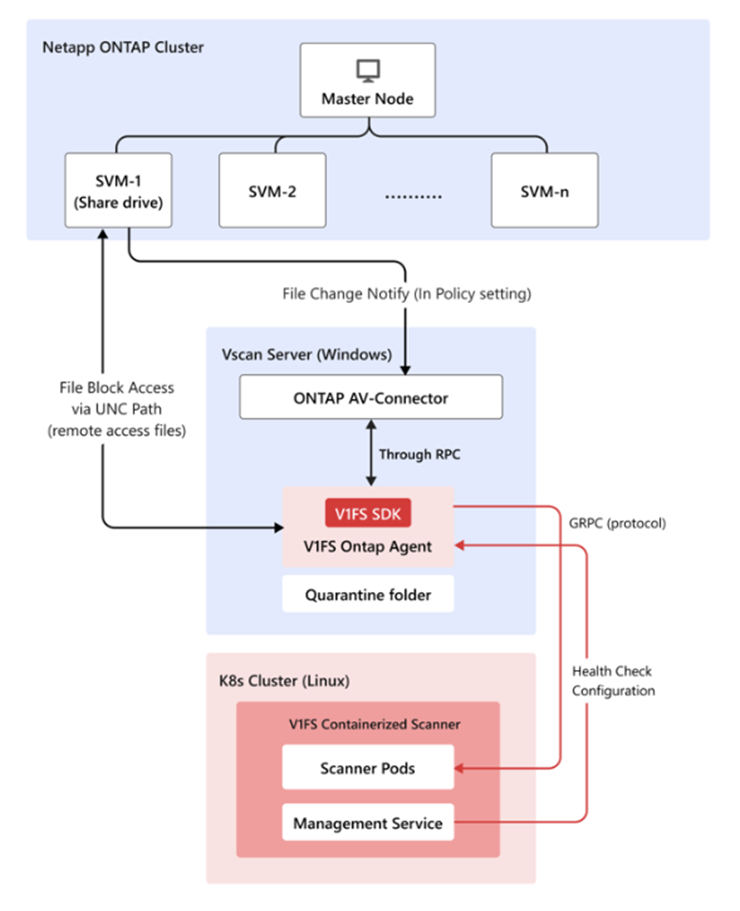
TrendAI Vision One™ File Security 容器化掃瞄器可以與 NetApp 的 ONTAP 結合使用,以掃瞄使用基於 RPC 協定的檔案。

先決條件
您需要以下內容:
-
已配置 SVM 的運作中 ONTAP 叢集。
-
Windows Vscan 伺服器。
-
Kubernetes 叢集與掃描服務。確保已啟用 Ontapp 代理程式管理,並使用適當的功能標誌。欲了解詳細資訊,請參閱 部署容器化掃描器。
-
所有元件之間的網路連接。
配置 NetApp ONTAP
步驟
- 在 ONTAP 管理控制台上啟用 Vscan:
- 建立掃描器池:
vserver vscan scanner-pool create -vserver <svm_name> -scanner-pool <pool_name> -hostnames <vscan_server_hostname> -privileged-users <domain\user>
如需詳細資訊,請參閱 vserver vscan scanner-pool create。 - 將政策應用於掃描器池:
vserver vscan scanner-pool apply-policy -vserver <svm_name> -scanner-pool <pool_name> -scanner-policy primary
如需詳細資訊,請參閱 vserver vscan scanner-pool apply-policy。 - 在 SVM 上啟用 Vscan:
vserver vscan enable -vserver <svm_name>
- 建立掃描器池:
- 安裝 NetApp ONTAP AV-Connector:
- 從 NetApp 的網站下載 NetApp ONTAP AV-Connector。
- 在您的 Windows Vscan 伺服器上安裝連接器。
- 設定連接器的項目:
- ONTAP 管理 LIF 或資料防護 LIF (SVMs) IP 位址
- 適當的憑證以存取 ONTAP
配置容器化掃描器以支援ONTAP代理
:
步驟
- 使用
values.yaml檔案啟用 Management Service 的 ontap-agent 插件。visiononeFilesecurity: management: plugins: - name: ontap-agent enabled: true configMapName: ontap-agent-config securitySecretName: ontap-agent-security jwtSecretName: ontap-agent-jwt - 配置您的資料庫儲存。
-
該圖表可以在有或沒有捆綁的 PostgreSQL 資料庫的情況下運行管理服務:
-
預設 (
dbEnabled: false) – 不會建立任何 PostgreSQL 物件(StatefulSet、PVC、Service、Secret、StorageClass)。僅在進行無狀態測試或其他團隊在此 chart 外部部署並連接資料庫時使用 -
嵌入式資料庫 (
dbEnabled: true) – Helm 部署 PostgreSQL StatefulSet,透過內部ClusterIP服務進行曝光,並為您提供持久性儲存。
-
-
EKS 叢集通常已經有一個由 EBS 支援的 StorageClass,例如
gp3。通過關閉捆綁的 hostPath StorageClass 並將 PVC 指向gp3來重複使用它visiononeFilesecurity: management: dbEnabled: true databaseContainer: storageClass: create: false # reuse an existing EBS StorageClass persistence: storageClassName: gp3 # any EBS-backed StorageClass name works size: 100Gi說明:databaseContainer.storageClass.create: false跳過建立新的 StorageClass。它重用由databaseContainer.persistence.storageClassName參考的現有 StorageClass(EBS gp3、NFS、Ceph 等)。 -
若要使用 AWS EBS 作為您的存儲,您需要確保:
-
AWS EBS CSI 驅動程式已安裝且正常(
kubectl get storageclass顯示ebs.csi.aws.com配置器) -
CSI 驅動程式的 IAM 角色具有標準 EBS 權限
-
所需的 StorageClass (
gp3,gp2等) 已存在;如有需要請創建 -
命名空間有權限建立 PVCs/PVs如需詳細資訊,請參閱AWS EKS 存儲設置指南。
-
-
- 使用 Ingress 暴露掃描器服務和管理服務(例如 AWS EKS 部署)
- 配置共享主機(建議):掃描器和管理服務可以共用相同的主機名稱,以降低基礎設施成本並簡化 DNS 管理。共用主機時:
-
掃描器服務處理所有到根路徑 (
/) 的流量 -
管理服務處理到
/ontap路徑的 WebSocket 流量 -
入口控制器在路由請求時優先考慮較長的
/ontap路徑

注意
共享主機的主要要求如下:-
兩個入口必須使用相同的
group.name註解(AWS ALB)來共享單一負載平衡器 -
管理服務必須使用
backend-protocol: HTTP1(而非 HTTP2)以確保 WebSocket 升級的相容性
-
- 編輯掃描器服務的
values.yaml檔案:scanner: ... ingress: enabled: true className: "alb" annotations: "alb.ingress.kubernetes.io/backend-protocol-version": "GRPC" "alb.ingress.kubernetes.io/group.name": "<lb-group-name>" "alb.ingress.kubernetes.io/scheme": "internet-facing" "alb.ingress.kubernetes.io/certificate-arn": "<certificate-arn>" "alb.ingress.kubernetes.io/target-type": "ip" hosts: - host: "<custom-domain-name>" paths: - path: / pathType: Prefix tls: [] - 編輯管理服務的
values.yaml檔案:managementService: ingress: enabled: true className: "alb" annotations: "alb.ingress.kubernetes.io/backend-protocol-version": "HTTP1" "alb.ingress.kubernetes.io/group.name": "<lb-group-name>" "alb.ingress.kubernetes.io/scheme": "internet-facing" "alb.ingress.kubernetes.io/certificate-arn": "<certificate-arn>" "alb.ingress.kubernetes.io/target-type": "ip" hosts: - host: "<custom-domain-name>" paths: - path: /ontap pathType: Prefix tls: [] - 使用自訂的「values.yml」檔案進行升級。
helm upgrade my-release visionone-filesecurity/visionone-filesecurity -f values.yaml -n visionone-filesecurity
- 通過 Route53 配置 DNS:
-
檢查 ALB DNS 名稱:
kubectl get ingress -n visionone-filesecurity
-
建立新記錄:
- 名稱:<custom-domain-name>
- 類型:A(別名)用於 ALB
- 值/目標:ALB DNS 名稱
-
- 在 Vscan 伺服器上測試掃描器服務和管理服務的端點
- 配置共享主機(建議):
- 在管理服務中為 Ontapp 代理生成入門令牌:
- 在您的容器化掃描器 Kubernetes 叢集中訪問管理服務。
kubectl exec -it <management service pod> -n <namespace> -- bash
- 為 Ontapp 代理程式建立代理程式插槽:
clish agent create --name <agent-name>
- 生成 Ontapp Agent 驗證的入門令牌。
clish agent onboarding-token issue --instance <agent-name>
- 在您的容器化掃描器 Kubernetes 叢集中訪問管理服務。
- 安裝 Ontapp agent:
- 下載 Ontapp agent 安裝程式(msi)。
- 安裝在 Windows Vscan 伺服器上。
- 使用以下方式配置 Ontapp 代理:
-
生成的入門令牌
-
掃描服務端點
-
管理服務端點
-
- 使用管理服務配置Ontapp代理:
- 在您的容器化掃描器 Kubernetes 叢集中訪問管理服務。
- 檢查用戶端連線狀態:
clish agent show --instance <agent-name>
- 為 Ontapp 代理程式設定特權使用者憑證(使用者名稱/密碼)。
clish agent credential modify --instance <agent-name>
驗證部署
步驟
- 在 ONTAP 管理控制台上檢查 Vscan 狀態:
vserver vscan connection-status show-all - 在管理服務中檢查 Ontapp 代理連線
- 通過創建帶有 EICAR 簽名的測試文件來測試文件掃描,以驗證它們是否被已封鎖。
部署常見問題
What do I do if the agent connection state shows Disconnected(N) on Management Service
CLI ?
疑難排解
-
驗證網路連接 - 確保 Vscan 伺服器能夠連接到容器化掃描器叢集中的管理服務
-
檢查代理程式日誌 - 如果網路連線穩定,請在 Windows 事件日誌中查看代理程式日誌以獲取更多疑難排解資訊
-
代理程式安裝期間斷線:
-
在日誌中搜尋
Failed to connect using onboard token並檢視錯誤訊息 -
如果錯誤顯示為令牌已過期,請發行新的啟動令牌並重新安裝代理程式
-
-
代理程式運行後斷線:
-
搜尋日誌中的
Failed to connect using device token並檢視錯誤訊息 -
如果錯誤顯示為令牌已過期,請進行代理重新啟動(見下文)
-
How do I re-onboard an agent?
-
在 Vscan 伺服器上停止 Ontap 代理服務 (v1fs-ontap-agent)
-
透過管理服務 CLI 重新啟動代理並發出新的啟動令牌:
clish agent re-onboard --instance <agent-name> -
在 Ontap 代理安裝資料夾中修改
config.yaml檔案(預設:C:\Program Files\v1fs-ontap-agent\) -
移除 device_token 鍵及其值
-
新增 onboarding_token 鍵值並使用新發行的權杖:
onboarding_token: eyJh...... -
啟動 Ontap 代理服務 (v1fs-ontap-agent)
-
使用管理服務 CLI 驗證代理連線狀態
-
代理程式成功連線後,請使用以下方式重新輸入憑證:
clish agent credential modify --instance <agent-name>
